Articles | Volume 30, issue 5
https://doi.org/10.5194/hess-30-1397-2026
https://doi.org/10.5194/hess-30-1397-2026
Research article
 | 
17 Mar 2026
Research article |  | 17 Mar 2026

Towards a typology for hybrid compound flood modeling

Soheil Radfar, Hamed Moftakhari, David F. Muñoz, Avantika Gori, Ferdinand Diermanse, Ning Lin, and Amir AghaKouchak
Abstract

Modeling compound flood events requires sophisticated approaches that can capture complex nonlinear interactions between multiple flood drivers. While combining different data-driven and physics-based modeling approaches has shown promise, the criteria for classifying such combinations and the underlying terminology to describe them remain inconsistent in the literature. To establish classification criteria, we introduce a systematic framework for defining and categorizing hybrid physical-statistical modeling approaches in compound flood modeling. Hybrid compound flood models offer significant advantages in terms of prediction accuracy and computational efficiency over traditional single-model approaches, particularly in coastal regions where multiple flooding mechanisms frequently interact. We identify three categories of hybrid models: sequential, feedback, and ensemble. Through illustrative examples, we demonstrate how each category leverages the strengths of its component models while also maintaining their independence. The proposed framework enables a systematic evaluation of different hybrid modeling strategies, enhancing model comparability and supporting the development of more effective compound flood prediction tools.

Share
1 Introduction

Flood modeling is undergoing a paradigm shift as researchers and practitioners recognize the limitations of traditional approaches that analyze individual flooding mechanisms in isolation. Historically, these approaches relied on univariate statistics, which are straightforward but inherently simplistic (key definitions are listed in Table 1). For instance, in the United States, riverine flood inundation mapping typically employs peak volumetric flow rates at specific return periods obtained from the log-Pearson type III distribution. Those flow rates with certain return periods then inform the upstream boundary conditions for hydraulic and/or hydrodynamic models to generate flood inundation maps (England et al., 2018). Similarly, coastal flooding assessments rely on the probability distribution of extreme water levels at the coast, calculated based on the Extreme Value theorem, to delineate flood hazard zones (FEMA, 2023, 2016). While effective for single-hazard scenarios, univariate methods fall short in addressing the complexities of compound flooding in low-lying coastal areas, where multiple flooding mechanisms, such as coastal, pluvial, and fluvial processes, nonlinearly interact in flood transition zones (Bilskie and Hagen, 2018; Han and Tahvildari, 2024). Compound events, such as multi-mechanism floods, can produce more severe impacts than individual mechanisms in isolation (AghaKouchak et al., 2020; Zscheischler et al., 2018; Bevacqua et al., 2021). Numerous examples highlight the shortcomings of traditional univariate approaches. For instance, Hurricane Harvey in 2017 caused catastrophic flooding in the Houston metropolitan area, where simultaneous pluvial and fluvial flooding overwhelmed infrastructure designed based on univariate flood estimates (Harr et al., 2022; Lan et al., 2022). Similarly, during Hurricane Sandy in 2012, interactions between storm surge and riverine flooding exacerbated flood damage in New York and New Jersey, demonstrating the inadequacy of single-hazard approaches for coastal megacities (Goulart et al., 2024). As such, univariate methods are inadequate for capturing interactions between multiple flooding drivers and do not consider the statistical dependence (i.e., joint probability) between multiple flood drivers (Jane et al., 2020; Tilloy et al., 2019). To fully capture the statistical dependence of flood drivers and resolve their dynamics in coastal zones, it is necessary to integrate multivariate statistical methods with physics-based models. The integration of statistical and physics-based methods can overcome data limitations and improve flood risk assessments (Cho et al., 2023; Nasr et al., 2021; Mishra et al., 2022).

Table 1Key definitions used in this paper.

Download Print Version | Download XLSX

The transition from univariate hazard assessment to a probabilistic multivariate risk assessment introduces its own set of challenges. Multivariate parametric distributions (i.e., Gaussian, t, gamma, extreme value) have traditionally been used to extend univariate models to higher dimensions, but they are constrained by limited options for marginal distribution selection and parameterization, and struggle to capture nonlinear dependence structures (Hao and Singh, 2016). Copulas address these shortcomings by providing a more flexible framework for representing interdependencies among multiple flood drivers (Salvadori and De Michele, 2004, 2007; Durante and Sempi, 2015). The fundamental challenge, however, lies in obtaining sufficient length (usually decades) of overlapping (both in time and space) records of multiple compound flood drivers to detect and reflect their interdependencies. Such information is often unavailable, particularly in regions where observational infrastructure is sparse (Ward et al., 2018). Even in well-monitored regions, most gauge networks lack long continuous records to capture the variability of interdependence dynamics between coastal, fluvial, and pluvial processes, resulting in fragmented datasets that cannot adequately characterize joint probabilities. While long historical records may exist, data-driven methods face major limitations due to their underlying assumptions, like stationarity, which restricts their ability to account for evolving anthropogenic influences such as climate change (Radfar et al., 2023) and land use modifications (Long and Duan, 2025) that can alter the probability of compound flooding events producing impacts greater than individual mechanisms in isolation. Furthermore, statistical methods usually characterize dependence at point locations, raising the question of how to translate point estimates of dependence to full 2-D floodplains for comprehensive flood risk assessment.

In such cases, researchers rely on physics-based numerical models, which use gauge measurements or climatological hydrodynamic stimulations as boundary conditions to simulate spatially distributed flood characteristics. While these models are invaluable for understanding the dynamics of compound flooding and informing resilience planning, they have inherent limitations. For example, significant assumptions in model formulation and parameterization can introduce uncertainties, potentially undermining the accuracy of predictions (Muñoz et al., 2022a; Jafarzadegan et al., 2021). Moreover, applying these models to large domains at high spatial resolutions for flood delineation is computationally expensive, often requiring high-performance computing systems and resources to analyze multiple scenarios. Additionally, to capture the complex interplay between natural processes underlying compound floods, model coupling (i.e., integrating hydrologic and hydrodynamic systems) is frequently necessary. This coupling adds another layer of complexity to the modeling process. In fact, coupled flood modeling presents significant challenges due to the intricate interdependence of hydrologic and hydrodynamic processes (Santiago-Collazo et al., 2019). Hydrologic models are employed to estimate the timing and magnitude of runoff generated by rainstorms over a watershed. These models rely on routing schemes to convey runoff to the watershed outlet, producing an outflux that serves as input to hydrodynamic models established on downstream floodplains. However, a critical complexity arises from the frictional slope in the routing scheme, which is a key determinant of the water volume that can flow through open channels. The frictional slope is influenced by downstream boundary conditions, such as water levels, which are unknown prior to running hydrodynamic models. Conversely, the hydrodynamic model requires the routed flux from the hydrologic model as an upstream boundary condition. This two-way dependency underscores a major hurdle: identifying downstream water levels before executing the hydrodynamic model, while also needing upstream flux estimates from the hydrologic model. Addressing this challenge requires innovative approaches to improve model integration and streamline the feedback loop between hydrologic and hydrodynamic components.

Efforts to address these challenges have highlighted the potential of integrating statistical and physics-based modeling approaches. Such methodology capitalizes on the complementary strengths of each approach: the statistical models' ability to handle multivariate dependencies and the physics-based models' capacity to simulate physical processes in detail. In addition, statistical or machine learning (ML) approaches can generate flood hazard predictions much faster than full physics-based hydrodynamic models, enabling rapid scenario evaluation and real-time applications (Anderson et al., 2021; Bass and Bedient, 2018; Radfar et al., 2025). Modern ML surrogates also offer improved generalizability and transferability, as some models can be applied across different regions or forcing conditions with minimal retraining, overcoming the site-specific configuration demands of traditional process-based models (Daramola et al., 2025a; Daramola et al., 2025b).

By connecting these methodologies, researchers can produce more reliable compound flood risk assessments while maintaining computational efficiency (Moftakhari et al., 2019; Muñoz et al., 2020; Serafin et al., 2019; Gori and Lin, 2022). In recent years, there has been growing recognition that combined approaches, in what might be called “linked,” “coupled,” or “hybrid” frameworks, can improve the accuracy, efficiency, robustness, and interpretability of model outputs. In the compound flood research community, the term “linked” models usually refers to one-way transfer of information between physics-based models in which outputs from one serve as boundary conditions for another, whereas “coupled” models mainly refer to two-way or fully integrated frameworks (loose, tight, or fully coupled) where information flows in both directions or the codes are merged (Santiago-Collazo et al., 2019; Xu et al., 2023). By contrast, in hydrology and earth system science, any integration of physics-based and statistical/data-driven methods is often considered a “hybrid model” (Kraft et al., 2022; Reichstein et al., 2019). This broader usage highlights the need for a more precise definition tailored to compound flood applications.

The criteria for which we can call a model setup “hybrid” and the different approaches to develop such model frameworks remain unclear in the community. This lack of clear classification criteria has led to inconsistent terminology in the literature, where terms like “hybrid”, “coupled,” and “linked” are often used interchangeably. Such ambiguity makes it challenging to compare different modeling approaches, evaluate their relative strengths and limitations, and identify best practices for specific applications. Furthermore, without standardized definitions, it becomes difficult to systematically assess the added value of different hybrid modeling strategies in addressing the compound flood challenges. In this paper, we introduce a conceptual framework and clear definitions for how we can categorize combinations of physics-based and statistical models, focusing on the context of compound flooding. The structured classification of hybrid models presented aims to provide a unified typology and foundation for evaluating and applying hybrid methodologies in compound flood modeling.

2 Defining hybrid models

The modeling community has developed various approaches to simulate compound flooding, ranging from physics-based methods that capture physical phenomena to statistical and machine learning techniques that leverage historical data patterns. When these approaches are combined to address the complex nature of compound flooding (Fig. 1), they create what we broadly term “hybrid models”. The defining characteristic of hybrid models is the integration of at least one physics-based component with at least one statistical or data-driven component, where each maintains its specialized methodology (i.e., is process-specific) while contributing to a more complete representation of compound processes. In this definition, “process-specific” means the component is designed to represent one or more flood drivers or subprocesses (e.g., atmospheric forcing, watershed runoff and routing, river discharge, coastal surge, or wave dynamics). For instance, in coastal flooding applications, a statistical model might generate probabilistic storm scenarios or boundary conditions, while a physics-based hydrodynamic model simulates the detailed flood dynamics. When combined, these components form a hybrid system because they unite different modeling paradigms, leveraging both the mechanistic understanding of physics-based approaches and the probabilistic capabilities of statistical methods. It is noteworthy that we treat a component model as part of a hybrid modeling framework only if it (i) acts before or during the execution of the other component(s) (i.e., supplies boundary forcing or performs runtime state updates to the other model) and (ii) injects new variability, probabilistic structure, or state corrections that the other component(s) would not otherwise produce (e.g., synthetic joint forcings, probabilistic ensembles, or assimilated state corrections). Therefore, utilities that simply reshape, rescale, or re-grid an existing series without injecting new variability or cross-variable structure (e.g., spatiotemporal interpolation, bias/trend adjustments, or other similar post-run tweaks) are treated as pre-/post-processors, not hybrid components. For example, an ML model can be considered a valid hybrid component if it generates reliable predictions, such as water level forecasts or rainfall-runoff patterns, without requiring continuous guidance from external models. Section 4.2 further expands this narrative by clarifying the roles played by the statistical or ML component within each hybrid model category introduced in Sect. 3.

https://hess.copernicus.org/articles/30/1397/2026/hess-30-1397-2026-f01

Figure 1Conceptual representation of hybrid physical-statistical models for compound flooding. Statistical/data-driven models (left) include methods such as copulas, storm generators, and ML surrogates that transform observed data into calibrated models and outputs. Physics-based models (right) include hydrodynamic, hydrologic, wave, routing, and meteorological models that solve physical problems through model setup and simulation. The hybrid interaction zone (center) highlights where the two paradigms exchange information.

Download

This separation of process-specific components makes the overall framework more robust and flexible. Because each model has been validated for the drivers or subprocesses it represents, the integrated system inherits those proven capabilities without forcing one component to compensate for weaknesses in another. The result is a more resilient approach to modeling compound flooding, where the strength of the whole system builds upon the proven reliability of its parts. Hybrid models vary significantly in both their complexity and how information flows between components. At the simpler end of the spectrum, one model may provide data directly to another (e.g., when regional climate projections are translated into local flood scenarios). More sophisticated implementations involve intricate processing chains, where data undergoes multiple transformations before and after each modeling stage. Information flow can therefore be as straightforward as an upstream-to-downstream hand-off or as intricate as a two-way exchange that repeatedly refines shared state variables.

Regardless of complexity, the hybrid approach enables practitioners to combine complementary strengths – physical realism from the physics solver and probabilistic or surrogate efficiency from the statistical block – into a single, compound flood modeling system. The true value of hybrid modeling emerges from its ability to combine the distinct advantages of different approaches while preserving what makes each component effective. Consider how a physics-based model can capture the intricate dynamics of water flow, while a statistical approach might efficiently quantify hazard scenarios, uncertainties, and generate fast predictions. By bringing these complementary capabilities together in a hybrid framework, we can achieve more comprehensive simulations of compound flooding than would be possible with single-model approaches.

3 Types of hybrid models

The growing complexity of compound flooding challenges has led to diverse implementations of hybrid models, each tailored to specific needs and constraints. These implementations vary not only in how they handle information flow between components but also in their computational demands and level of integration. To systematically understand these approaches, we classify hybrid models into three fundamental categories: sequential, feedback, and ensemble (Fig. 2). This classification is based on how information flows between components and how their individual capabilities are combined to create a comprehensive modeling system.

These categories represent distinct paradigms for model integration, each with its own advantages and challenges. The choice between these approaches often depends on factors such as the physical processes being modeled, computational resources available, and the specific requirements of the application. Each approach represents a different strategy for combining cross-paradigm models while maintaining their individual integrity and capabilities. Throughout this paper, “hybrid” refers specifically to frameworks that combine process-specific statistical (data-driven) components with physics-based models. The upcoming sections explore different types of hybrid models with conceptual examples and discuss their relative strengths and applications in compound flood modeling. Appendices A to C include illustrative examples from recent literature for each model. Although we introduce this typology for compound flooding, the same sequential, feedback, and ensemble logic can be applied to other compound hazards across hydrology, atmospheric science, and the broader Earth and environmental science disciplines.

https://hess.copernicus.org/articles/30/1397/2026/hess-30-1397-2026-f02

Figure 2Schematic illustration of three categories of hybrid models: sequential (one-way), feedback (two-way), and ensemble approaches. Each category integrates statistical/data-driven and physics-based models differently. In sequential models, information flows unidirectionally from one model to the other. In feedback models, the two components exchange information bidirectionally throughout the simulation. In ensemble models, both components run independently in parallel, and their outputs are combined through an aggregation algorithm. Gray arrows indicate information flow between components.

Download

3.1 Sequential Models

A sequential hybrid model is characterized by information flowing predominantly in one direction, from one process-specific model to another, in a linear chain. Despite its one-way structure, each model remains comprehensive within its domain. In this arrangement, a statistical/ML model typically appears first and generates the boundary or driver inputs that are then passed to the physics-based model, completing the compound flood modeling chain. An example might involve a data-driven rainfall-runoff model that generates discharge predictions from meteorological data. This model can simulate the rainfall-runoff transformation without external assistance. The generated discharge values then serve as inputs to a hydraulic model that can independently simulate flood routing and inundation. Because the chain includes cross-paradigm integration of two process-specific models, the system qualifies as a hybrid model. A similar case arises when a validated statistical surge model (capable of producing nearshore surge estimates) is sequentially coupled to a coastal flooding model that needs storm surge levels as boundary input to delineate the flood zone under a given set of forcing.

Sequential hybrid models can be illustrated through compound flood modeling studies where river discharge and storm surge interactions are simulated (Fig. 3). In a typical setup, a statistical or data-driven riverine model first generates the hydrologic inputs that drive downstream dynamics. This component may include, for example, a stochastic rainfall generator or a probabilistic runoff model that produces river discharge based on upstream flow measurements, infiltration capacity, and local rainfall data. The output, consisting of river discharge, is then passed as input to a hydrodynamic model developed over the transition zone, which combines the riverine input with wind fields, atmospheric pressure, and tidal conditions to simulate compound flooding effects. This one-way transfer of information from the riverine model to the coastal model, where each model maintains its full functionality in its respective domain while information flows predominantly in one direction, exemplifies a sequential hybrid modeling framework. Figure A1 presents a detailed example of sequential hybrid models where multiple statistical and hydrologic-hydrodynamic models are one-way coupled together.

https://hess.copernicus.org/articles/30/1397/2026/hess-30-1397-2026-f03

Figure 3Schematic illustration of a sequential hybrid modeling framework for simulating compound flooding in coastal river systems. The statistical or data-driven riverine model (left) generates hydrologic inputs (e.g., discharge derived from stochastic rainfall generation or probabilistic runoff estimation), which are then routed into a hydrodynamic model. The coastal model (right) serves as a complete simulator combining multiple inputs, including wind fields, atmospheric pressure, and tidal conditions, with the river discharge inputs. Gray arrow indicates one-way information flow from the riverine to coastal model, characteristic of sequential hybrid approaches where both components maintain complete simulation capabilities in their respective domains while information flows predominantly in one direction.

Download

The one-way transfer of information has paved the way for the widespread application of sequential hybrid physical–statistical models in compound flood research. They are conceptually straightforward and do not require complex two-way data exchange, allowing for efficient simulation of compound flooding events while maintaining the specialized capabilities of each model component. In these frameworks, the physics engine remains intact while a separate statistical layer prescribes boundary conditions or supplies a catalogue of extreme events. This approach preserves the mechanistic integrity of physics-based models while leveraging statistical methods to overcome data limitations and extend scenario coverage beyond historical observations. They are particularly useful in situations where the influence of one process on another is predominantly unidirectional, such as when river discharge affects coastal dynamics, and tidal influences (e.g., backpropagation) do not significantly impact upstream river conditions. Similarly, they are suitable when meteorological conditions (rainfall and wind) impact river discharge and surge, but the flood response does not impact the meteorological conditions.

Although the statistical block in a sequential hybrid can also be a parametric tropical-cyclone (TC) rainfall generator that converts synthetic tracks into space–time precipitation fields (Gori and Lin, 2022; Gori et al., 2020; Gori et al., 2022; Bilskie et al., 2021), multivariate statistical frameworks have formed the foundation for many sequential hybrid implementations, with copula-based approaches enabling the extraction of joint extremes from historical surge, rainfall, and river discharge records to drive physics-based models through comprehensive event catalogues (Xu et al., 2024; Gao et al., 2023; Olbert et al., 2023). These methodologies have demonstrated versatility across diverse coastal environments and applications, from urban coastal settings to estuarine flood mapping, wetland impact assessment, and navigation studies by using methods like trivariate copula feeding two-dimensional inundation solvers (Wang et al., 2025), copula-based Bayesian networks and Gaussian-process emulators for translating joint extremes into flood depths across multiple catchments (Couasnon et al., 2018; Bass and Bedient, 2018), and bivariate copula samplers providing surge-river pairs to force Delft3D-FM for wetland-elevation effects and vessel under-keel clearance studies along the Gulf Coast (Muñoz et al., 2020, 2022b). Sequential process-based implementations also include studies where rainfall-driven tributary inflows are routed into coastal hydrodynamic storm-tide models. For example, Orton et al. (2020) combined watershed-derived runoff with a 3-D storm-tide simulation in the Hudson estuary to assess tidal-river flood hazards.

An important consideration in sequential hybrids is that the design of the statistical block depends on the type and complexity of boundary conditions required by the downstream flood model. For bathtub-type (steady-state) inundation models, statistical frameworks typically generate only peak boundary conditions, such as maximum surge, river discharge, or storm rainfall, based on joint-probability analyses (Moftakhari et al., 2019). In contrast, dynamic hydrodynamic models require complete time-series boundary forcings (evolving surge levels, hydrographs, rainfall-intensity curves), which can be produced with stochastic event generators or probabilistic resampling approaches (Maduwantha et al., 2026). These flexible statistical-to-physics interfaces strengthen hybrid modeling by allowing the probabilistic backbone to support a spectrum of hydrodynamic solvers, ranging from highly simplified static methods to fully dynamic, process-based simulations. They also expand the capability of hybrid frameworks to explore a wider range of plausible compound events under both present and future climate conditions.

Recent developments have expanded sequential hybrid approaches by integrating them with large-scale storm climatology to generate probabilistic surge and hydrological conditions to support comprehensive flood hazard assessments. These implementations demonstrate the scalability of sequential approaches through strategic combinations such as GTSR surge hindcast pairing with LISFLOOD peaks via copulas (Eilander et al., 2023), tropical cyclone rainfall model outputs, and ADCIRC surge simulations combined in a Bayesian joint probability framework (Gori and Lin, 2022; Gori et al., 2020, 2022), TELEMAC simulations linked to Gumbel copulas for Mediterranean applications (Zellou and Rahali, 2019), and ROMS surge hindcasts paired with rainfall data via stochastic resampling for estuarine-extreme quantification (Wu et al., 2018, 2021). The incorporation of stochastic event generation, ranging from parametric weather libraries that generate pseudo-global-warming typhoons for Delft3D (Toyoda et al., 2025) or perturb thousands of cyclone tracks through a coupled tide–surge–rainfall model to be used with SFINCS (Nederhoff et al., 2024), to Monte-Carlo resampling of historical surge-runoff pairs that drive a cross-sectional Delft3D solver along river mouths (Serafin et al., 2019), to physics-based statistical modeling of climate-variant synthetic tropical cyclones (Jing and Lin, 2020), has further enhanced scenario diversity.

ML integration marks a major step forward in sequential hybrid modeling, where statistical surrogates replace computationally intensive physics-based components while keeping prediction accuracy. These implementations demonstrate computational efficiency gains through approaches such as Gaussian-process emulators replacing WaveWatch3-SWAN-FLOW(Delft3D)-XBeach simulation chains (Anderson et al., 2021), treed Gaussian processes derived from SFINCS runs evaluating ten thousand synthetic events (Terlinden-Ruhl et al., 2025), CatBoost models trained on ADCIRC-HEC-RAS libraries for direct coastal-plain inundation prediction (Huang, 2022), random forest surrogates merging tidal and pluvial flooding (Zahura and Goodall, 2022), and deep learning models predicting the evolution of compound flood dynamics (e.g., flood depth and extent over time) attributed to cyclones within coastal systems (Daramola et al., 2025a). Together, these studies demonstrate how sequential hybrids translate sophisticated statistics – whether copulas, storm generators, or active-learning surrogates – into flood-ready boundary conditions or rapid hazard catalogues.

3.2 Feedback Models

Feedback-driven hybrid models allow two or more process-specific models to exchange information in an iterative or two-way manner. This category captures scenarios in which one physical process directly affects another, prompting updates on both sides. For example, in coastal systems, water level predictions from an ocean model can influence wave calculations, while wave-induced forces can affect water circulation patterns. Similarly, in atmospheric-land surface interactions, changes in soil moisture can influence local weather conditions, while atmospheric conditions determine precipitation and temperature patterns that affect the land surface. Figure 4 illustrates a feedback hybrid model that integrates atmospheric, land, and ocean processes. In such systems, multiple complete models, each capable of independently simulating its domain, exchange data bi-directionally at specified time intervals. The atmospheric model provides essential forcing data, such as wind stress, air pressure, and precipitation, to the ocean model, and precipitation, temperature, wind speed, radiation, and pressure to the land surface and river models. The ocean model can also supply wave-state information back to the atmospheric component. Land-and-river models route rainfall to generate runoff/baseflow and pass river discharge to the ocean model, while the ocean model returns water levels at river mouths. In this setting, at least one of the coupled components includes a statistical or data-driven module (e.g., a stochastic weather or climate downscaling scheme in the atmospheric model, a data-driven rainfall–runoff or baseflow generator within the land-and-river system, or a surrogate wave–surge emulator embedded in the ocean model). This feedback mechanism allows each model to respond to changes in other components, capturing nonlinear interactions critical for compound flooding.

https://hess.copernicus.org/articles/30/1397/2026/hess-30-1397-2026-f04

Figure 4Schematic illustration of a feedback hybrid modeling framework for simulating environmental processes and their interactions. The framework shows three main domains (atmospheric, land surface, and ocean) with their respective models exchanging information bi-directionally. Colored boxes represent different environmental domains, while arrows indicate the flow and type of information exchanged between models (e.g., precipitation, river discharge, water levels). At least one of these components incorporates a statistical or data-driven module (e.g., a stochastic weather generator, statistical downscaling scheme, or data-driven rainfall–runoff model) that supplies boundary conditions or surrogate predictions to the other, process-based models. This feedback coupling enables the representation of complex interactions between atmospheric, land surface, and oceanic processes that are essential for understanding compound flooding dynamics. Each model maintains complete simulation capabilities in its domain while exchanging essential data with other models to capture the coupled nature of the system.

Download

In this framework, a model is categorized as a feedback hybrid when there is bidirectional information exchange between any two process-specific domains, consistent with the definition in Sect. 2. These domains correspond to the primary compound flood drivers – atmospheric forcing, watershed runoff, river discharge, coastal water levels, tides, storm surges, and waves. The required condition is therefore the presence of two-way updates between at least two of these driver-specific components, regardless of which pair is coupled. The extent to which a specific feedback configuration improves compound flood prediction or process understanding depends on the regional context and the dominant flood drivers and must be assessed through a targeted validation strategy (see Sect. 4.4, Step 6), which then guides how future modeling setups should be refined or expanded.

The key advantage of feedback hybrid models is their ability to capture complex interactions between different environmental processes. By allowing models to communicate and update their states based on information from other components, these frameworks can represent the dynamic nature of compound flooding more realistically than sequential approaches. This is particularly important in coastal regions where river discharge, tidal effects, and storm surge can interact in complex ways to influence flooding patterns.

While the bidirectional information exchange characteristic of feedback hybrid models is a relatively recent development in compound flooding research, the broader compound flood literature has extensively benefited from linking two-way or tightly coupled physics-based models (Radfar et al., 2024; Santiago-Collazo et al., 2019). Two-way (or loosely) coupled models involve models that communicate through iterative information exchange while running separately. In this context, tightly coupled models integrate the source codes of independent models, and information exchange happens at each computational time step (Green et al., 2025; Santiago-Collazo et al., 2019). Numerous studies have focused on developing tightly coupled wave and ocean circulation models, particularly ADCIRC and SWAN models (Tejaswi et al., 2025; Cassalho et al., 2023; Holzenthal et al., 2022; Bilskie et al., 2022; Rezaie et al., 2021; Zhu et al., 2020; Serafin et al., 2019; Bigalbal et al., 2018; Deb and Ferreira, 2017; Brandon et al., 2016; Lawler et al., 2016; Kerr et al., 2013). In these implementations, the wave model SWAN (Booij et al., 1999) supplies wave radiation stresses and spectral information to the circulation model ADCIRC (Luettich and Westerink, 2004), which returns updated water surface elevations and velocity fields to influence wave calculations. Delft3D-FM represents another comprehensive framework for physics-based coupling (Han and Tahvildari, 2024; Vona and Nardin, 2023; Velasquez-Montoya et al., 2022; Kupfer et al., 2022) that couples flow, waves, and rainfall-driven processes through its integrated D-Waves module, which incorporates the SWAN model to simulate wave field evolution, atmospheric wave generation, higher-order spectral interactions, and wave attenuation through bottom friction and vegetation effects (Deltares, 2026).

Beyond wave-circulation coupling, two-way physics-based coupling has been widely used for hydrodynamic-hydrologic interactions in compound flood scenarios. This approach recognizes the fundamental bidirectional nature of coastal-riverine systems, where surge-driven backwater effects influence upstream discharge while riverine inflows simultaneously modify coastal circulation patterns. The implementation of such coupling typically involves iterative exchange of boundary conditions at predefined interface points and time intervals, enabling dynamic representation of processes that span the terrestrial-marine transition zone. The evolution of hydrodynamic-hydrologic coupling has progressed from regional implementations connecting ocean circulation and watershed models for hurricane impact assessment (Cheng et al., 2010) to sophisticated global-scale frameworks that integrate river routing networks within Earth-system models (Feng et al., 2024). These systems enable dynamic exchange of mass and momentum between terrestrial and marine domains through mechanisms in which land-surface runoff feeds ocean models that then return surge-induced elevation changes to update riverine stages. The complexity of such implementations has evolved to include comprehensive multi-domain frameworks that integrate atmospheric, terrestrial, and oceanic physics-based models through coordinated coupling strategies with varying temporal exchange frequencies, such as (Zhang and Yu, 2025)'s five-model system that integrates ADCIRC and SWAN with dynamic coupling, CaMa-Flood for river routing with hourly ocean boundary interactions, Variable Infiltration Capacity (VIC) for land surface processes, and the enhanced Atmospheric Wave Boundary Layer Model (e-AWBLM) for atmospheric forcing.

There is also a potential for physics-based coupling across multiple environmental domains, where wave-circulation models operate in tight coupling with frequent information exchange, while ocean-river boundaries facilitate less frequent but equally critical data transfer between hydrodynamic and terrestrial routing models (Tanim et al., 2024). These comprehensive coupling methods allow for the representation of complex nonlinear interactions where storm surge affects river discharge through changes in water levels, while river flows influence coastal circulation patterns, demonstrating substantial accuracy improvements over sequential approaches, especially for predicting extreme events and mapping inundation.

Despite the extensive development of physics-based coupled systems, the application of hybrid feedback models that integrate physics-based and statistical approaches remains limited in compound flood modeling literature. Basically, all the physics-based coupled systems mentioned above, while sharing the bidirectional information exchange feature of feedback hybrid models, differ fundamentally in that they connect models within the same modeling paradigm rather than linking physics-based and statistical approaches. While physics-based coupled systems provide a more realistic simulation of compound dynamics than sequential models, they are often computationally expensive, limiting their application for real-time forecasting or probabilistic hazard assessment. Moreover, physics-based models must make numerous assumptions and parameterizations about the conditions of the simulation domain. In some cases, these assumptions and parameterizations can introduce errors in the simulation. Hybrid feedback models could reduce the computational burden by replacing numerical solvers with trained statistical models and may be able to better represent parameterized processes by learning directly from observational data. However, the scarcity of feedback hybrid models reflects the technical challenges inherent in establishing bidirectional communication between fundamentally different modeling paradigms. The few existing implementations show the potential for merging mechanistic understanding with data-driven efficiency through iterative coupling strategies. Li (2021) developed one of the few documented hybrid feedback frameworks by coupling a sequence-to-sequence LSTM rainfall-runoff model with the ADCIRC solver to simulate compound flooding in Houston's Brays Bayou and Galveston Bay, where the LSTM provides updated discharge hydrographs to ADCIRC at each coupling interval while ADCIRC returns surge-driven water-level changes that are immediately fed back into the neural network, creating a continuous cycle where the data-driven hydrologic predictor and physics-based hydrodynamic model continually adjust one another throughout event evolution.

Recent advances in physics-informed machine learning (Raissi et al., 2019) and coastal-oceanic data assimilation techniques (Canizares et al., 1998; Heemink, 1986; Verlaan and Heemink, 1997) have catalyzed the emergence of hybrid feedback approaches that seamlessly integrate physics-based and statistical modeling components. Data assimilation frameworks exemplify one pathway for hybrid feedback integration, where statistical algorithms continuously incorporate observational data to update physics-based model states while mechanistic predictions guide the statistical processing of new observations. (Muñoz et al., 2022a) demonstrated this approach by integrating a Bayesian data assimilation scheme with Delft3D-FM for compound flood prediction, where the coupled coastal-inland flood model operates in tandem with an ensemble Kalman filter that ingests real-time water level observations every few hours, creating continuous information exchange where model forecasts receive statistical updates from the data-assimilation module while corrected state estimates feed back into the hydrodynamic simulation (Fig. B1).

Physics-informed machine learning (PIML) constitutes an alternative pathway for hybrid feedback coupling through the direct incorporation of physical principles into statistical learning frameworks. This methodology ensures data-driven predictions maintain consistency with fundamental physical laws while capitalizing on ML's computational advantages. (Donnelly et al., 2024) introduced an approach by adding mass-conservation constraints into neural network optimization functions, allowing networks to replicate flood solver behavior while maintaining physical consistency. This means the neural net “learns” the flood dynamics while respecting key physics, effectively coupling the statistical model with the governing coastal dynamics during training. Building on this foundation, Radfar et al. (2025) expanded the constraint framework to include full shallow water dynamics, covering mass and momentum conservation, and developed a generalizable emulator that maintains physical consistency in unseen scenarios while outperforming unconstrained data-driven alternatives at compound flood peaks.

3.3 Ensemble Modeling

Ensemble hybrid models integrate multiple process-specific modeling systems that each simulate the same phenomenon but often employ differing methodologies, such as purely physics-based, statistical, or ML approaches. Rather than exchanging boundary conditions or state variables in real time, each model separately produces an output (e.g., a river flow forecast, a spatial inundation extent, and a time series of water levels) based on its own domain assumptions, forcing data, and internal processes. Although ensemble schemes do not involve the two-way exchange of state variables or iterative feedback, they remain “hybrid” in the sense that they unite multiple independently validated solutions into a single framework for final decision-making or risk assessment. As with sequential or feedback categories, the defining trait is that all the models involved can be executed in isolation; the difference lies in how and when their outputs are combined. This approach offers advantages for uncertainty quantification, particularly for structural uncertainty that arises from limitations in model design and underlying assumptions (Abbaszadeh et al., 2022).

A typical ensemble framework (see Figs. 5 and C1) combines physics-based and data-driven models that target the same variable, such as peak flood height, to leverage their complementary strengths. The physics-based component uses high-fidelity solvers (e.g., ADCIRC, Delft3D-FM) to resolve the governing dynamics, while the statistical or ML component provides fast surrogates (e.g., Gaussian-process models, PIML) that can extrapolate patterns to ungauged locations or generate rapid predictions. Each model independently delivers its own estimate of the target variable using its distinct methodology. Instead of exchanging information iteratively, ensemble methodologies combine or “pool” their final outputs through a dedicated ensemble algorithm. Ensemble selection can be guided by expert judgment, agent-based models, or by applying weighted or Bayesian combinations based on historical performance or evaluation metrics. Figure C1 presents a detailed example of ensemble hybrid models where an ensemble of a physics-based model and a Bayesian analog model is used to generate a precipitation forecast.

https://hess.copernicus.org/articles/30/1397/2026/hess-30-1397-2026-f05

Figure 5Schematic illustration of an ensemble hybrid modeling framework showing the integration of different modeling approaches. The physics-based model component simulates peak flood height, while the statistical model component analyzes historical patterns and relationships. An ensemble algorithm combines outputs from both models through a weighted combination based on performance metrics. The final prediction represents the optimally weighted combination of model predictions, demonstrating how ensemble hybrid methods leverage the strengths of different modeling approaches, where complete solutions are merged rather than coupled.

Download

The ensemble approach offers several advantages for compound flood modeling. By integrating different modeling paradigms, it can capture a broader range of uncertainties and leverage the unique strengths of each approach. The ensemble framework can also adapt to different conditions by adjusting the weights assigned to each model based on its performance in similar situations. For instance, during extreme events, the framework might give more weight to physics-based predictions, while statistical models might receive higher weights during more typical conditions. The key distinction of ensemble hybrid models lies in their focus on combining complete, independent solutions rather than coupling model components during simulation. This approach can be particularly valuable when different modeling paradigms offer complementary insights into the same phenomenon. Through a careful combination of these diverse approaches, ensemble hybrid frameworks can provide more robust and reliable predictions while maintaining the independence and specialized capabilities of each modeling component.

Although ensemble hybrid modeling has been explored in some hydrologic contexts, its application to compound flooding remains largely undeveloped. This gap is mainly due to the high computational cost of process-based compound flood models and the absence of fast, physically consistent surrogates capable of producing independent depth predictions at scale. Recent progress, however, is reducing these barriers. Feedback hybrid models, such as PIML-based flood solvers (e.g., Radfar et al., 2025), achieve runtimes orders of magnitude faster than reduced-complexity solvers, such as SFINCS, while maintaining comparable accuracy, making it feasible to run a PIML model alongside a traditional hydrodynamic model within an ensemble framework. Neural-network–based shallow-water equation (SWE) solvers (Chen et al., 2025) offer another emerging option that directly approximates the SWE at low computational cost and yields stable flood predictions. These developments point toward practical ensemble hybrid configurations in which fast physics-informed or neural-network solvers operate in parallel with process-based models, enabling performance-dependent weighting and allowing ensemble systems to capture the full range of compound flood dynamics. Recent updates in HEC-RAS (alpha version) allow practitioners to reduce numerical complexity in a widely used modeling platform, thereby expanding the set of tools available for operational flood modeling. These emerging pathways also integrate well with digital-twin environments, in which a suite of physics-based and ML-based models can operate within an ensemble modeling setup to provide (near)real-time compound flood forecasting and decision support.

4 Decision framework and practical insights

4.1 Comparative strengths and limitations

Each hybrid physical–statistical modeling approach offers distinct advantages and faces specific challenges when applied to compound flooding assessment:

  • Sequential hybrid models provide an accessible entry point for practitioners with limited computational resources. Their straightforward implementation makes them ideal for areas where the influence between processes is predominantly unidirectional (e.g., upstream to downstream). However, they do not capture feedback mechanisms between systems, potentially missing important interactions. Sequential approaches are most appropriate when:

    • Interaction between physical processes is primarily one-directional;

    • Computational resources are limited;

    • The study area has clear physical boundaries between domains; and

    • Rapid assessment is prioritized over capturing all physical interactions.

  • Feedback hybrid models excel at representing the dynamic interactions between environmental processes, making them particularly valuable in coastal transition zones where river discharge, tidal effects, and storm surge interact in complex ways. These models can capture nonlinear feedback critical for the accurate prediction of water levels during extreme events. However, they require significantly greater computational resources and expertise to implement and maintain. Feedback approaches are most suitable when:

    • Bi-directional processes significantly influence outcomes;

    • Computational resources are substantial;

    • Physical interactions cross domain boundaries frequently; and

    • Accurate representation of system dynamics is prioritized.

  • Ensemble hybrid models enhance uncertainty handling by leveraging multiple modeling paradigms. They excel at balancing the strengths of different approaches and can adapt to various conditions by adjusting model weights. While they may require running multiple complete models, they often allow parallel execution, potentially reducing overall computation time. Ensemble approaches are particularly valuable when:

    • Handling uncertainty is a priority;

    • Multiple modeling methodologies are available;

    • Historical performance data exists for model validation; and

    • The target variables benefit from diverse prediction methods.

4.2 Roles of the statistical component in hybrid models

In hybrid modeling frameworks, the statistical/ML component plays different roles depending on the coupling strategy and the compound flood problem being addressed. Although Sect. 3 introduces statistical tools within each hybrid category, the functional purpose of the statistical component varies considerably across sequential, feedback, and ensemble designs. Across these paradigms, the statistical/ML component typically performs one or more of the five roles listed in Table 2.

Table 2Roles of the statistical/ML component across hybrid modeling pathways.

* Parentheses indicate roles that may appear in some implementations but are not core to the pathway.

Download Print Version | Download XLSX

Mapping these roles helps clarify how the statistical component contributes to the broader simulation framework and provides a consistent basis for classifying hybrid approaches. As summarized in Table 2, sequential hybrids typically rely on roles (1) and (2); feedback hybrids make use of roles (3) and (4) (and occasionally role 2); and ensemble hybrids center on role (5) while potentially incorporating roles (1)–(4) within individual ensemble members. This functional perspective highlights that the statistical or ML component is not a single construct but a spectrum of tasks that complement the physics engine in different ways.

4.3 Model selection framework

Selecting an appropriate hybrid model requires not only a clear typology of coupling strategies but also an understanding of the typical compound hazard scenarios for which these models are applied. In typical coastal settings, various combinations of coastal oceanic and terrestrial drivers of flooding combine to produce specific categories of compound flooding (Green et al., 2025). These categories provide the context in which modelers decide whether a sequential, feedback, or ensemble design is most appropriate. Table 3 links each scenario to representative model pairs, their classification within the hybrid typology, and studies that demonstrate their application. It is important to note that a large body of existing literature on compound flood modeling (Table 3 and Sect. 3) falls under the category of sequential hybrid models. The limited number of examples in the other categories primarily reflects their greater technical challenges – such as the need for continuous data assimilation, computationally intensive coupling, consistent ensemble integration, and ensuring conservation of physical laws in ML models. As computational tools and data streams continue to advance, broader adoption of these less common but powerful hybrid approaches is expected.

Table 3Representative hybrid modeling approaches for coastal compound flooding. The table summarizes examples of coastal compound flood hazard scenarios, their hybrid model components, typology classification, and studies that illustrate each modeling approach.

Download Print Version | Download XLSX

To further guide practitioners in selecting the most appropriate hybrid physical–statistical modeling approach for their specific needs, we propose a decision framework (Fig. 6). This framework addresses key considerations, including physical system characteristics, study objectives, and resource constraints.

https://hess.copernicus.org/articles/30/1397/2026/hess-30-1397-2026-f06

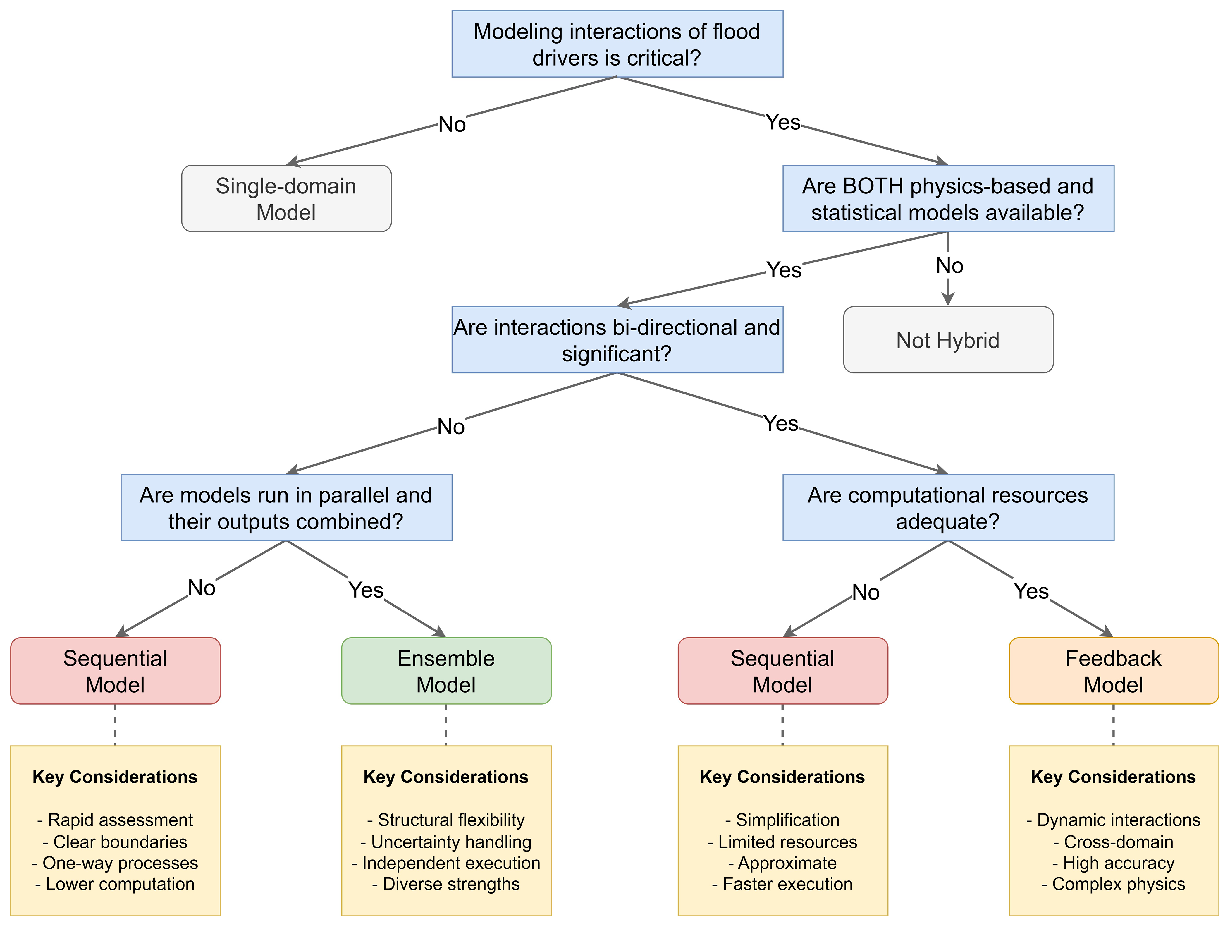
Figure 6Decision tree for hybrid model selection in compound flood modeling. The framework provides a structured approach to selecting appropriate modeling strategies based on key decision criteria. Each terminal node represents a recommended modeling approach with associated key considerations.

Download

The decision process begins with an assessment of the physical system under study, particularly whether modeling interactions between different flooding mechanisms is critical. If not, a single-domain model may be sufficient. When interactions are important, the next consideration is whether both a physics-based model and a statistical/data-driven model are available. Next, for systems where bi-directional interactions are significant (e.g., river discharge affecting coastal water levels while coastal surge simultaneously impacts riverine processes), the framework directs practitioners to evaluate their computational resources. When adequate resources are available, feedback models are recommended to capture the dynamic interactions between domains. However, if computational constraints exist, sequential models serve as a practical alternative that preserves some representation of system interactions while requiring fewer resources.

For systems where interactions are predominantly unidirectional, the framework guides practitioners to consider whether the component models will run in parallel and have their outputs combined. A “Yes” directs users to ensemble models, which run the physics and statistical elements independently and merge their results afterward, offering advantages through structural flexibility and the ability to leverage complementary strengths of different approaches. Here, structural flexibility means that individual model predictions can be re-weighted (i.e., emphasized, down-weighted, or assigned zero weight), and that additional models can be added or existing ones replaced without altering any coupling interfaces, because these decisions occur at the output-combination stage. A “No” keeps the workflow in the sequential category, where outputs from one component feed directly into the other during execution. Sequential approaches provide an efficient solution that maintains sufficient accuracy while requiring relatively modest computational resources.

Each modeling approach is accompanied by key considerations that highlight its specific strengths and applications. Sequential models excel in situations requiring rapid assessment with clear domain boundaries and predominantly one-way processes. Ensemble models leverage structural diversity and independent execution capabilities while handling uncertainty effectively. Feedback models provide the highest accuracy for systems with complex physics and cross-domain interactions, but demand greater computational resources. By following this decision framework, practitioners can systematically evaluate their specific needs and constraints to select the most appropriate hybrid modeling approach for compound flooding assessment.

Model choices directly shape what we can learn about compound flooding. Statistical frameworks such as copulas, Bayesian joint probability methods, and event-based sampling approaches (Couasnon et al., 2018; Gori et al., 2020; Gori et al., 2022; Cho et al., 2023) improve our understanding of dependence structures and allow exploration of extreme but physically plausible driver combinations, thereby reducing sampling uncertainty compared to using only historical events. At the process level, selecting particular hydrodynamic cores (e.g., ADCIRC, SWAN, Delft3D) or coupling strategies (Luettich and Westerink, 2004; Booij et al., 1999; Lawler et al., 2016) determines how well key interactions such as tide–surge–wave coupling or river backwater effects are represented. Feedback-oriented hybrids, particularly data assimilation approaches, enhance our ability to track evolving flood states while uncovering sensitivities in surge–river interactions that one-way simulations often miss (Canizares et al., 1998; Heemink, 1986; Muñoz et al., 2022a). At broader scales, multi-model chains and storyline frameworks demonstrate how compound hazard amplification emerges under climate variability and sea-level rise, highlighting where system dynamics are most uncertain and where resilience measures may be most needed (Gori and Lin, 2022; Muñoz et al., 2022b; Eilander et al., 2023). In all these cases, model choice is not just a technical decision but a scientific one, influencing both quantitative estimates and qualitative understanding of how compound floods arise.

4.4 Implementation of workflow guidelines

To assist practitioners in selecting and implementing appropriate hybrid modeling approaches for compound flooding, we propose the following workflow:

  1. Assessment of physical processes. Identify the key physical processes contributing to compound flooding in the study area and their potential interactions. Determine whether these interactions are primarily one-directional or involve significant feedback.

  2. Evaluation of available resources. Consider computational capacity, data availability, expertise, and time constraints. Feedback models typically require more resources than sequential models, while ensemble models may benefit from parallel computing infrastructure.

  3. Accuracy requirements assessment. Define the required level of accuracy for the modeling objectives, considering the intended application (e.g., real-time forecasting vs. long-term planning, regulatory compliance vs. research purposes). Determine acceptable uncertainty ranges and error tolerances that will influence the complexity and type of hybrid approach needed.

  4. Selection of an appropriate hybrid approach. Based on the resource assessment (step 2) and accuracy requirements (step 3), select the most suitable modeling framework:

    • For areas with clear upstream-downstream relationships and limited feedback, consider sequential approaches.

    • For regions with complex interaction zones where feedback significantly affects outcomes, prioritize feedback approaches.

    • When multiple modeling paradigms show complementary strengths or when uncertainty quantification is critical, employ ensemble methods.

  5. Interface design. Develop appropriate interfaces between model components, considering data format compatibility, spatial and temporal resolution differences, and transformation requirements.

  6. Validation strategy. Implement comprehensive validation protocols for both individual components and the integrated system, using observational data where available and sensitivity testing to evaluate how model behavior responds to changes in the dominant flood drivers. Because the benefits of a particular configuration depend on regional context and the relative importance of rainfall, river discharge, tides, surges, and wave processes, validation should explicitly assess whether the chosen coupling improves predictive skill or process representation under conditions most relevant to the study domain.

  7. Uncertainty analysis. Assess and communicate uncertainties associated with each component and the integrated system, particularly focusing on how uncertainties propagate through model coupling.

5 Summary and implications

The hybrid physical–statistical modeling frameworks presented in this paper demonstrate significant capabilities for simulating compound flooding processes. These approaches include physics-based models that simulate physical phenomena under investigation, as well as the nonlinear interactions among the variables involved, and data-driven statistical models that capture the interdependencies of drivers and their associated impacts. By integrating cross-paradigm models, each contributing specialized capabilities and validated methodologies, these frameworks enable more comprehensive and robust simulations than single-model approaches. The strength of hybrid frameworks lies in their ability to preserve the independence of each component while creating integrated solutions that capture the complex interactions inherent in compound flooding phenomena. Table 4 summarizes the key characteristics of hybrid modeling frameworks, highlighting their core definition, cross-paradigm, process-specific roles, and nature of coupling. These fundamental aspects provide a foundation for understanding the essential features that define these integrated modeling systems, regardless of the specific implementation approach chosen.

Table 4Key characteristics of hybrid modeling frameworks for compound flood simulation. The table presents fundamental aspects of hybrid models, including their core definition, cross-paradigm, process-specific roles, and coupling approaches, highlighting the essential features that define these integrated modeling systems.

Download Print Version | Download XLSX

Whether implemented through sequential chains, feedback loops, or ensemble methods, hybrid frameworks offer flexible and powerful approaches to address the challenges of compound flood modeling. Sequential hybrid implementations provide straightforward yet effective ways to link cross-paradigm models, allowing each to contribute its specific strengths to the overall simulation. Feedback-based approaches enable more sophisticated interactions between components, capturing complex physical processes and their interdependencies. Ensemble methods leverage multiple independent solutions to better characterize uncertainty and improve prediction reliability. The flexibility to choose between sequential, feedback, or ensemble implementations allows modelers to balance complexity, computational cost, and accuracy requirements based on specific needs and resources.

Looking forward, the continued development and refinement of hybrid modeling approaches hold great promise for advancing the ability to understand, predict, and manage compound flooding risks. The potential research directions are:

  • Standardized coupling interfaces. Development of standardized protocols and software interfaces would facilitate more efficient model integration and comparison across different hybrid implementations.

  • Adaptive coupling strategies. Research into dynamic coupling approaches that adjust information exchange frequency based on event characteristics could optimize computational efficiency.

  • Machine learning integration. Exploring how ML techniques can complement physics-based models within hybrid frameworks, particularly for parameter optimization, uncertainty quantification, and real-time prediction.

  • Multi-scale coupling. Advancing methods to bridge spatial and temporal scale differences between model components while preserving critical physical processes.

  • Operational implementation. Transitioning hybrid modeling approaches from research to operational forecasting systems, including strategies for reducing computational demands (e.g., deriving vehicle-specific flood-closure thresholds as in Maghsoodifar et al., 2025).

Emerging socio-hydrological and agent-based frameworks also offer opportunities for expanding compound flood modeling beyond physical drivers alone. These models explicitly simulate the feedbacks between human decisions and hydrological responses across a wide range of spatial scales, from large-scale agent-based systems, where millions of agents interact dynamically with soil moisture, groundwater, reservoirs, and routing processes (de Bruijn et al., 2023), to household-level adaptation models (Haer et al., 2020), catchment-scale frameworks that couple agent behavior with calibrated runoff responses (Sousa et al., 2025), behavior-aware reservoir-operation schemes (Gautam et al., 2025), and more generic socio-hydrological agent-based platforms developed for integrated water management applications (Lillo-Saavedra et al., 2024). Integrating compound flood frameworks with such socio-hydrological models could allow future studies to capture not only the multivariate flood physics but also how human behavior, adaptation, exposure, and decision-making co-evolve with compound flood hazards under changing climate and socioeconomic conditions.

As computational capabilities expand and new modeling techniques emerge, the potential for innovative hybrid implementations will grow. Nevertheless, the systematic framework and decision guidance presented in this paper provide a foundation for selecting and implementing appropriate hybrid modeling approaches for compound flooding assessment. By adopting a consistent terminology and structured selection process, practitioners can more effectively identify suitable methodologies, anticipate implementation challenges, and develop robust solutions for understanding and predicting compound flooding in diverse coastal environments.

Appendix A: Technical implementation example of sequential hybrid models

An example of a sequential hybrid workflow is given by Gori and Lin (2022), who evaluated future compound flood hazard for the Cape Fear Estuary, North Carolina. Their system links several process-specific models in one direction. A statistical synthetic tropical cyclone (TC) generator first produces thousands of storm tracks. Each track then drives two independent models: a TC-Rainfall (TCR) convective model, which yields gridded rainfall, and an ADCIRC storm-tide model. Peak rainfall, peak surge, and their timing are passed to a JPM-OS-BQ joint probability module, which picks a representative subset of events. The selected rainfall fields are fed into HEC-HMS to create watershed inflow hydrographs. These hydrographs, together with the selected storm-tide series, serve as boundary conditions for a high-resolution HEC-RAS 1D/2D inundation model. Information moves only forward – statistics to physics, upstream physics to downstream physics – while each component retains its full, native capabilities. This one-way transfer of information exemplifies a sequential hybrid modeling framework (Fig. A1).

https://hess.copernicus.org/articles/30/1397/2026/hess-30-1397-2026-f07

Figure A1Technical implementation of a sequential hybrid framework adapted from Gori and Lin (2022) for projecting compound flood hazard in the Cape Fear Estuary, NC. A statistical Synthetic-TC generator (top) converts reanalysis and CMIP6 climate fields into thousands of synthetic TC tracks with intensity-size parameters. Two physics-based engines then operate independently on each track: a convective rainfall model (left) produces gridded storm-rainfall fields, while an ADCIRC hydrodynamic model (right) simulates coastal storm-tide time series. Their peak rainfall, peak surge, and time lag feed a statistical JPM-OS-BQ selector that distils a representative subset of rainfall–tide events (purple). Those selected rainfall fields drive a regional HEC-HMS hydrology model, yielding river-discharge hydrographs that, together with the selected storm-tide series, serve as boundary conditions for a high-resolution HEC-RAS 1D/2D inundation model (gold), which maps water-level surfaces and maximum depths. Grey arrows denote the one-way flow of information, illustrating the characteristic of sequential hybrid approaches where each component maintains complete simulation capabilities in its respective domain while information flows predominantly in one direction.

Appendix B: Technical implementation example of feedback hybrid models

Figure B1 illustrates the feedback hybrid model provided by Muñoz et al. (2022a) in their Gulf Coast compound flood forecast system. Two components operate continuously and exchange information during each assimilation window. The Delft3D-FM hydrodynamic model predicts water level and current fields based on wind, pressure, tide, and river inflow forcing, providing an ensemble forecast for the next model step. Those forecast fields, along with real-time water level observations and their error statistics, are processed by an Ensemble Kalman Filter (EnKF). The EnKF combines the model prediction with observations, producing a corrected state ensemble (i.e., updated water levels and velocities) that immediately replaces Delft3D-FM's initial conditions before the solver resumes. This two-way loop repeats every few hours, so surge-river interactions reflected in the gauges feed directly back into the next hydrodynamic calculation. They showed that the feedback cycle reduces water level errors by up to 40 % compared with a one-way run, especially during peak surge when coastal backwater effects and river inflows interact most strongly.

https://hess.copernicus.org/articles/30/1397/2026/hess-30-1397-2026-f08

Figure B1Technical implementation of a feedback hybrid modeling framework based on Muñoz et al. (2022a)'s approach for simulating compound flooding along the northern Gulf Coast. The framework consists of two process-specific models: Delft3D-FM (hydrodynamic coastal–riverine model) and an Ensemble Kalman Filter (EnKF) (statistical data assimilation module). Coloured boxes indicate the two modeling domains. Arrows represent information flow between the models at each assimilation cycle, with water level and velocity fields exchanged as indicated. Each model maintains complete simulation capabilities in its respective domain while exchanging essential data with the other model to capture compound flood dynamics through continuous feedback coupling.

Appendix C: Technical implementation example of ensemble hybrid models

A practical example of ensemble hybrid modeling can be found in Madadgar et al. (2016)'s study of seasonal precipitation forecasting in the southwestern United States (Fig. C1). In their implementation, two process-specific models, NMME and a Bayesian analog model, were combined through an ensemble approach to improve prediction skill. Their framework integrates two complete models: NMME as the physics-based component with 99 ensemble members providing dynamical simulations, and a Bayesian analog model as the statistical component incorporating teleconnection indices (PDO, MEI, and AMO). Rather than operating iteratively, these components function independently, and their outputs are overlaid for combination through an Expert Advice algorithm. This algorithm applies a weighted ensemble combination based on each model's historical performance, effectively pooling their predictions to generate a final precipitation forecast. By comparing and consolidating multiple approaches to the same hazard, this ensemble framework demonstrates how both physically based simulations and statistical approaches can be leveraged to improve prediction skill for complex phenomena like seasonal precipitation forecasting.

https://hess.copernicus.org/articles/30/1397/2026/hess-30-1397-2026-f09

Figure C1Technical implementation of an ensemble hybrid modeling framework based on Madadgar et al. (2016)'s approach for seasonal precipitation and drought prediction in the southwestern United States. The physics-based model component (blue box) employs NMME as a complete dynamical simulator with 99 ensemble members incorporating atmospheric-ocean interactions. The statistical model component (green box) uses a process-specific Bayesian analog approach that generates complete predictions using teleconnection indices (PDO, MEI, AMO). Gray arrows indicate information flow to the Expert Advice algorithm (red box), which performs a weighted ensemble combination based on historical performance metrics. This ensemble hybrid approach enables independent execution of each modeling component while strategically combining their outputs through a unified framework to leverage the strengths of both physical and statistical predictions, characteristic of ensemble hybrid methods, where complete solutions are merged rather than coupled. The final precipitation forecast (yellow box) represents the optimally weighted combination of all model predictions.

Data availability

No datasets were generated or analyzed for this study. The manuscript is based on a conceptual framework and synthesis of previously published research, and all sources are cited in the reference list.

Author contributions

SR and HM conceptualized the study. SR wrote the original draft and prepared the visualizations. HM, DFM, AG, FD, NL, and AA provided critical feedback, revisions, and review of the manuscript.

Competing interests

The contact author has declared that none of the authors has any competing interests.

Disclaimer

The statements, findings, conclusions, and recommendations are those of the author(s) and do not necessarily reflect the opinions of NOAA.

Publisher's note: Copernicus Publications remains neutral with regard to jurisdictional claims made in the text, published maps, institutional affiliations, or any other geographical representation in this paper. The authors bear the ultimate responsibility for providing appropriate place names. Views expressed in the text are those of the authors and do not necessarily reflect the views of the publisher.

Financial support

This research was supported by the Cooperative Institute for Research to Operations in Hydrology (CIROH) with funding under award NA22NWS4320003 from the NOAA Cooperative Institute Program.​​​​​​​

Review statement

This paper was edited by Thom Bogaard and reviewed by three anonymous referees.

References

Abbaszadeh, P., Munoz, D. F., Moftakhari, H., Jafarzadegan, K., and Moradkhani, H.: Perspective on uncertainty quantification and reduction in compound flood modeling and forecasting, Iscience, 25, https://doi.org/10.1016/j.isci.2022.105201, 2022. 

AghaKouchak, A., Chiang, F., Huning, L. S., Love, C. A., Mallakpour, I., Mazdiyasni, O., Moftakhari, H., Papalexiou, S. M., Ragno, E., and Sadegh, M.: Climate extremes and compound hazards in a warming world, Annu. Rev. Earth Pl. Sci., 48, 519–548, 2020. 

Anderson, D. L., Ruggiero, P., Mendez, F. J., Barnard, P. L., Erikson, L. H., O'Neill, A. C., Merrifield, M., Rueda, A., Cagigal, L., and Marra, J.: Projecting Climate Dependent Coastal Flood Risk With a Hybrid Statistical Dynamical Model, Earth's Future, 9, e2021EF002285, https://doi.org/10.1029/2021EF002285, 2021. 

Bass, B. and Bedient, P.: Surrogate modeling of joint flood risk across coastal watersheds, J. Hydrol., 558, 159–173, https://doi.org/10.1016/j.jhydrol.2018.01.014, 2018. 

Bevacqua, E., De Michele, C., Manning, C., Couasnon, A., Ribeiro, A. F., Ramos, A. M., Vignotto, E., Bastos, A., Blesić, S., and Durante, F.: Guidelines for studying diverse types of compound weather and climate events, Earth's Future, 9, e2021EF002340, https://doi.org/10.1029/2021EF002340, 2021. 

Bigalbal, A., Rezaie, A. M., Garzon, J. L., and Ferreira, C. M.: Potential impacts of sea level rise and coarse scale marsh migration on storm surge hydrodynamics and waves on coastal protected areas in the Chesapeake Bay, J. Mar. Sci. Eng., 6, https://doi.org/10.3390/jmse6030086, 2018. 

Bilskie, M. and Hagen, S.: Defining flood zone transitions in low-gradient coastal regions, Geophys. Res. Lett., 45, 2761–2770, 2018. 

Bilskie, M. V., Zhao, H., Resio, D., Atkinson, J., Cobell, Z., and Hagen, S. C.: Enhancing Flood Hazard Assessments in Coastal Louisiana Through Coupled Hydrologic and Surge Processes, Front. Water, 3, 10.3389/frwa.2021.609231, 2021. 

Bilskie, M. V., Angel, D. D., Yoskowitz, D., and Hagen, S. C.: Future flood risk exacerbated by the dynamic impacts of sea level rise along the Northern Gulf of Mexico, Earth's Future, 10, e2021EF002414, https://doi.org/10.1029/2021EF002414, 2022. 

Booij, N., Ris, R. C., and Holthuijsen, L. H.: A third-generation wave model for coastal regions: 1. Model description and validation, J. Geophys. Res.-Oceans, 104, 7649–7666, 1999. 

Brandon, C. M., Woodruff, J. D., Orton, P. M., and Donnelly, J. P.: Evidence for elevated coastal vulnerability following large-scale historical oyster bed harvesting, Earth Surf. Proc. Landf., 41, 1136–1143, 2016. 

Canizares, R., Heemink, A., and Vested, H.: Application of advanced data assimilation methods for the initialisation of storm surge models, J. Hydraul. Res., 36, 655–674, 1998. 

Cassalho, F., de Lima, A. D. S., Coleman, D. J., Henke, M., Miesse, T. W., Coelho, G. D. A., and Ferreira, C. M.: Projecting future wave attenuation by vegetation from native and invasive saltmarsh species in the United States, Reg. Stud. Mar. Sci., 68, 103264, https://doi.org/10.1016/j.rsma.2023.103264, 2023. 

Chen, B., Nadimy, A., Heaney, C. E., Sharifian, M. K., Estrem, L. V., Nicotina, L., Hilberts, A., and Pain, C. C.: Solving the discretised shallow water equations using neural networks, Adv. Water Resour., 197, 104903, https://doi.org/10.1016/j.advwatres.2025.104903, 2025. 

Cheng, H.-P., Cheng, J.-R. C., Hunter, R. M., and Lin, H.-C.: Demonstration of a coupled watershed-nearshore model (No. ERDCTNSWWRP102), U.S. Army Engineer Research and Development Center, https://hdl.handle.net/11681/3537 (last access: 7 February 2026), 2010. 

Cho, E., Ahmadisharaf, E., Done, J., and Yoo, C.: A Multivariate Frequency Analysis Framework to Estimate the Return Period of Hurricane Events Using Event-Based Copula, Water Resour. Res., 59, e2023WR034786, https://doi.org/10.1029/2023WR034786, 2023. 

Couasnon, A., Sebastian, A., and Morales-Nápoles, O.: A Copula-Based Bayesian Network for Modeling Compound Flood Hazard from Riverine and Coastal Interactions at the Catchment Scale: An Application to the Houston Ship Channel, Texas, Water, 10, 1190, https://doi.org/10.3390/w10091190, 2018. 

Daramola, S., Muñoz, D. F., Moftakhari, H., and Moradkhani, H.: A cluster-based temporal attention approach for predicting cyclone-induced compound flood dynamics, Environ. Modell. Softw., 191, 106499, https://doi.org/10.1016/j.envsoft.2025.106499, 2025a. 

Daramola, S., Muñoz, D. F., Sakib, M. S., Thurman, H., and Allen, G.: A transferable deep learning framework to propagate extreme water levels from sparse tide-gauges across spatial domains, Expert Syst. Appl., 130222, https://doi.org/10.1016/j.eswa.2025.130222, 2025b. 

Deb, M. and Ferreira, C. M.: Potential impacts of the Sunderban mangrove degradation on future coastal flooding in Bangladesh, J. Hydro-Environ. Res., 17, 30–46, 2017. 

de Bruijn, J. A., Smilovic, M., Burek, P., Guillaumot, L., Wada, Y., and Aerts, J. C. J. H.: GEB v0.1: a large-scale agent-based socio-hydrological model – simulating 10 million individual farming households in a fully distributed hydrological model, Geosci. Model Dev., 16, 2437–2454, https://doi.org/10.5194/gmd-16-2437-2023, 2023. 

Deltares: D-Flow Flexible Mesh Computational Cores and User Interface (User Manual), Delft The Netherlands, https://content.oss.deltares.nl/delft3d/D-Flow_FM_User_Manual.pdf (last access: 6 March 2026), 2026. 

Donnelly, J., Daneshkhah, A., and Abolfathi, S.: Physics-informed neural networks as surrogate models of hydrodynamic simulators, Sci. Total Environ., 912, 168814, https://doi.org/10.1016/j.scitotenv.2023.168814, 2024. 

Durante, F. and Sempi, C.: Principles of copula theory, CRC press Boca Raton, FL, https://doi.org/10.1201/b18674, 2015. 

Eilander, D., Couasnon, A., Sperna Weiland, F. C., Ligtvoet, W., Bouwman, A., Winsemius, H. C., and Ward, P. J.: Modeling compound flood risk and risk reduction using a globally applicable framework: a pilot in the Sofala province of Mozambique, Nat. Hazards Earth Syst. Sci., 23, 2251–2272, https://doi.org/10.5194/nhess-23-2251-2023, 2023. 

England Jr., J. F., Cohn, T. A., Faber, B. A., Stedinger, J. R., Thomas Jr, W. O., Veilleux, A. G., Kiang, J. E., and Mason, J. R. R.: Guidelines for determining flood flow frequency – Bulletin 17C, Reston, VA, Report 4-B5, 168, https://doi.org/10.3133/tm4B5, 2018. 

FEMA: Guidance for Flood Risk Analysis and Mapping, Coastal Flood Frequency and Extreme Value Analysis, Emergency Management Agency, Washington, D.C., 22 pp., https://www.fema.gov/sites/default/files/documents/fema_rm-coastal-flood-frequency-and-extreme-value-analysis-guidance-nov-2016.pdf (last access: 6 March 2026), 2016. 

FEMA: Guidance for Flood Risk Analysis and Mapping, Coastal Statistical Simulation Methods, Federal Emergency Management Agency, Washington, D.C., 36 pp., https://www.fema.gov/sites/default/files/documents/Coastal_Statistical_Simulation_Methods_Nov_2023.pdf (last access: 6 March 2026), 2023. 

Feng, D., Tan, Z., Engwirda, D., Wolfe, J. D., Xu, D., Liao, C., Bisht, G., Benedict, J. J., Zhou, T., and Li, H. Y.: Simulation of compound flooding using river-ocean two-way coupled E3SM ensemble on variable-resolution meshes, J. Adv. Model. Earth Sy., 16, e2023MS004054, https://doi.org/10.1029/2023MS004054, 2024. 

Gao, L., Du, H., Huang, H., Zhang, L., and Zhang, P.: Modelling the compound floods upon combined rainfall and storm surge events in a low-lying coastal city, J. Hydrol., 627, 130476, https://doi.org/10.1016/j.jhydrol.2023.130476, 2023. 

Gautam, S., Park, S., Yu, D. J., Garcia, M., Sivapalan, M., and Shin, H. C.: Homo juridicus, homo heuristicus, and homo anticipans: A sociohydrological study of operator behavior and flood-drought tradeoffs in reservoirs, Water Resour. Res., 61, e2024WR039447, https://doi.org/10.1029/2024WR039447, 2025. 

Gori, A. and Lin, N.: Projecting Compound Flood Hazard Under Climate Change With Physical Models and Joint Probability Methods, Earth's Future, 10, e2022EF003097, https://doi.org/10.1029/2022EF003097, 2022. 

Gori, A., Lin, N., and Xi, D.: Tropical Cyclone Compound Flood Hazard Assessment: From Investigating Drivers to Quantifying Extreme Water Levels, Earth's Future, 8, e2020EF001660, https://doi.org/10.1029/2020EF001660, 2020. 

Gori, A., Lin, N., Xi, D., and Emanuel, K.: Tropical cyclone climatology change greatly exacerbates US extreme rainfall–surge hazard, Nat. Clim. Change, 12, 171–178, https://doi.org/10.1038/s41558-021-01272-7, 2022. 

Goulart, H. M. D., Benito Lazaro, I., van Garderen, L., van der Wiel, K., Le Bars, D., Koks, E., and van den Hurk, B.: Compound flood impacts from Hurricane Sandy on New York City in climate-driven storylines, Nat. Hazards Earth Syst. Sci., 24, 29–45, https://doi.org/10.5194/nhess-24-29-2024, 2024. 

Green, J., Haigh, I. D., Quinn, N., Neal, J., Wahl, T., Wood, M., Eilander, D., de Ruiter, M., Ward, P., and Camus, P.: Review article: A comprehensive review of compound flooding literature with a focus on coastal and estuarine regions, Nat. Hazards Earth Syst. Sci., 25, 747–816, https://doi.org/10.5194/nhess-25-747-2025, 2025. 

Habel, S., Fletcher, C. H., Anderson, T. R., and Thompson, P. R.: Sea-level rise induced multi-mechanism flooding and contribution to urban infrastructure failure, Sci. Rep., 10, 3796, https://doi.org/10.1038/s41598-020-60762-4, 2020. 

Haer, T., Husby, T. G., Botzen, W. W., and Aerts, J. C.: The safe development paradox: An agent-based model for flood risk under climate change in the European Union, Global Environ. Chang., 60, 102009, https://doi.org/10.1016/j.gloenvcha.2019.102009, 2020. 

Han, S. and Tahvildari, N.: Compound flooding hazards due to storm surge and pluvial flow in a low-gradient coastal region, Water Resour. Res., 60, e2023WR037014, https://doi.org/10.1029/2023WR037014, 2024. 

Hao, Z. and Singh, V. P.: Review of dependence modeling in hydrology and water resources, Prog. Phys. Geogr., 40, 549–578, 2016. 

Harr, P. A., Jordi, A., and Madaus, L.: Analysis of the future change in frequency of tropical cyclone-related impacts due to compound extreme events, in: Hurricane risk in a changing climate, Springer, 87–120, https://doi.org/10.1007/978-3-031-08568-0_5, 2022. 

Heemink, A. W.: Storm surge prediction using Kalman filtering, thesis, 194 pp., https://open.rijkswaterstaat.nl/@70517/storm-surge-prediction-using-kalman/ (last access: 7 February 2026), 1986. 

Holzenthal, E. R., Hill, D. F., and Wengrove, M. E.: Multi-scale influence of flexible submerged aquatic vegetation (SAV) on estuarine hydrodynamics, J. Mar. Sci. Eng., 10, 554, https://doi.org/10.3390/jmse10040554, 2022. 

Huang, P.-C.: An effective alternative for predicting coastal floodplain inundation by considering rainfall, storm surge, and downstream topographic characteristics, J. Hydrol., 607, 127544, 10.1016/j.jhydrol.2022.127544, 2022. 

Jafarzadegan, K., Abbaszadeh, P., and Moradkhani, H.: Sequential data assimilation for real-time probabilistic flood inundation mapping, Hydrol. Earth Syst. Sci., 25, 4995–5011, https://doi.org/10.5194/hess-25-4995-2021, 2021. 

Jane, R., Cadavid, L., Obeysekera, J., and Wahl, T.: Multivariate statistical modelling of the drivers of compound flood events in south Florida, Nat. Hazards Earth Syst. Sci., 20, 2681–2699, https://doi.org/10.5194/nhess-20-2681-2020, 2020. 

Jing, R. and Lin, N.: An environment-dependent probabilistic tropical cyclone model, J. Adv. Model. Earth Sy., 12, e2019MS001975, https://doi.org/10.1029/2019MS001975, 2020. 

Kerr, P. C., Westerink, J. J., Dietrich, J. C., Martyr, R. C., Tanaka, S., Resio, D. T., Smith, J. M., Westerink, H. J., Westerink, L. G., Wamsley, T., Ledden, M. v., and Jong, W. d.: Surge Generation Mechanisms in the Lower Mississippi River and Discharge Dependency, J. Waterw. Port, C., 139, 326–335, https://doi.org/10.1061/(ASCE)WW.1943-5460.0000185, 2013. 

Kraft, B., Jung, M., Körner, M., Koirala, S., and Reichstein, M.: Towards hybrid modeling of the global hydrological cycle, Hydrol. Earth Syst. Sci., 26, 1579–1614, https://doi.org/10.5194/hess-26-1579-2022, 2022. 

Kupfer, S., Santamaria-Aguilar, S., van Niekerk, L., Lück-Vogel, M., and Vafeidis, A. T.: Investigating the interaction of waves and river discharge during compound flooding at Breede Estuary, South Africa, Nat. Hazards Earth Syst. Sci., 22, 187–205, https://doi.org/10.5194/nhess-22-187-2022, 2022. 

Lan, M., Gardoni, P., Luo, R., Zhu, J., and Lo, S.: Risk-driven statistical modeling for hurricane-induced compound events: Design event implementation for industrial areas subjected to coastal floods and winds, Ocean Eng., 251, 111159, https://doi.org/10.1016/j.oceaneng.2022.111159, 2022. 

Lawler, S., Haddad, J., and Ferreira, C. M.: Sensitivity considerations and the impact of spatial scaling for storm surge modeling in wetlands of the Mid-Atlantic region, Ocean Coast. Manage., 134, 226–238, 2016. 

Li, W.: Data-driven modeling for compound flooding simulation, The University of Texas at Austin, PhD dissertation, https://hdl.handle.net/2152/89459 (last access: 7 February 2026), 2021. 

Lillo-Saavedra, M., Velásquez-Cisterna, P., García-Pedrero, Á., Salgado-Vargas, M., Rivera, D., Cisterna-Roa, V., Somos-Valenzuela, M., Boumahdi, M., and Gonzalo-Martín, C.: Socio-Hydrological Agent-Based Modeling as a Framework for Analyzing Conflicts Within Water User Organizations, Water, 16, 3321, https://doi.org/10.3390/w16223321, 2024. 

Long, Z.-Y. and Duan, H.-F.: Human mobility amplifies compound flood risks in coastal urban areas under climate change, Commun. Earth Environ., 6, 413, https://doi.org/10.1038/s43247-025-02406-x, 2025. 

Luettich, R. A. and Westerink, J. J.: Formulation and numerical implementation of the 2D/3D ADCIRC finite element model version 44, XX, R. Luettich Chapel Hill, NC, USA, https://adcirc.org/wp-content/uploads/sites/2255/2018/11/2004_Luettich.pdf (last access: 7 February 2026), 2004. 

Madadgar, S., AghaKouchak, A., Shukla, S., Wood, A. W., Cheng, L., Hsu, K. L., and Svoboda, M.: A hybrid statistical-dynamical framework for meteorological drought prediction: Application to the southwestern United States, Water Resour. Res., 52, 5095–5110, 2016. 

Maduwantha, P., Wahl, T., Santamaria-Aguilar, S., Jane, R., Dangendorf, S., Kim, H., and Villarini, G.: Generating Boundary Conditions for Compound Flood Modeling in a Probabilistic Framework, Hydrol. Earth Syst. Sci., 30, 401–420, https://doi.org/10.5194/hess-30-401-2026, 2026. 

Maghsoodifar, F., Radfar, S., Moftakhari, H., and Moradkhani, H.: Establishing closure criteria for coastal roadways under flooding conditions, Int. J. Disast. Risk Re., 105805, https://doi.org/10.1016/j.ijdrr.2025.105805, 2025. 

Maraun, D. and Widmann, M.: Statistical downscaling and bias correction for climate research, Cambridge University Press, https://doi.org/10.1017/9781107588783, 2018. 

Mishra, A., Mukherjee, S., Merz, B., Singh, V. P., Wright, D. B., Villarini, G., Paul, S., Kumar, D. N., Khedun, C. P., and Niyogi, D.: An overview of flood concepts, challenges, and future directions, J. Hydrol. Eng., 27, 03122001, https://doi.org/10.1061/(ASCE)HE.1943-5584.0002164, 2022. 

Moftakhari, H. R., Salvadori, G., AghaKouchak, A., Sanders, B. F., and Matthew, R. A.: Compounding effects of sea level rise and fluvial flooding, P. Natl. Acad. Sci. USA, 114, 9785–9790, https://doi.org/10.1073/pnas.1620325114, 2017. 

Moftakhari, H., Schubert, J. E., AghaKouchak, A., Matthew, R. A., and Sanders, B. F.: Linking statistical and hydrodynamic modeling for compound flood hazard assessment in tidal channels and estuaries, Adv. Water Resour., 128, 28–38, 2019. 

Moradkhani, H., Sorooshian, S., Gupta, H. V., and Houser, P. R.: Dual state–parameter estimation of hydrological models using ensemble Kalman filter, Adv. Water Res., 28, 135–147, https://doi.org/10.1016/j.advwatres.2004.09.002, 2005. 

Muñoz, D., Moftakhari, H., and Moradkhani, H.: Compound effects of flood drivers and wetland elevation correction on coastal flood hazard assessment, Water Resour. Res., 56, e2020WR027544, https://doi.org/10.1029/2020WR027544, 2020. 

Muñoz, D. F., Abbaszadeh, P., Moftakhari, H., and Moradkhani, H.: Accounting for uncertainties in compound flood hazard assessment: The value of data assimilation, Coast. Eng., 171, 104057, https://doi.org/10.1016/j.coastaleng.2021.104057, 2022a. 

Muñoz, D. F., Moftakhari, H., Kumar, M., and Moradkhani, H.: Compound Effects of Flood Drivers, Sea Level Rise, and Dredging Protocols on Vessel Navigability and Wetland Inundation Dynamics, Front. Mar. Sci., 9, https://doi.org/10.3389/fmars.2022.906376, 2022b. 

Muñoz, D. F., Moftakhari, H., and Moradkhani, H.: Quantifying cascading uncertainty in compound flood modeling with linked process-based and machine learning models, Hydrol. Earth Syst. Sci., 28, 2531–2553, https://doi.org/10.5194/hess-28-2531-2024, 2024. 

Nasr, A. A., Wahl, T., Rashid, M. M., Camus, P., and Haigh, I. D.: Assessing the dependence structure between oceanographic, fluvial, and pluvial flooding drivers along the United States coastline, Hydrol. Earth Syst. Sci., 25, 6203–6222, https://doi.org/10.5194/hess-25-6203-2021, 2021. 

Nederhoff, K., van Ormondt, M., Veeramony, J., van Dongeren, A., Antolínez, J. A. Á., Leijnse, T., and Roelvink, D.: Accounting for uncertainties in forecasting tropical-cyclone-induced compound flooding, Geosci. Model Dev., 17, 1789–1811, https://doi.org/10.5194/gmd-17-1789-2024, 2024. 

Nelsen, R. B.: An introduction to copulas, New York, NY, Springer New York, https://doi.org/10.1007/0-387-28678-0_5, 2006. 

Olbert, A. I., Moradian, S., Nash, S., Comer, J., Kazmierczak, B., Falconer, R. A., and Hartnett, M.: Combined statistical and hydrodynamic modelling of compound flooding in coastal areas – Methodology and application, J. Hydrol., 620, 129383, https://doi.org/10.1016/j.jhydrol.2023.129383, 2023. 

Orton, P., Conticello, F. R., Cioffi, F., Hall, T., Georgas, N., Lall, U., Blumberg, A., and MacManus, K.: Flood hazard assessment from storm tides, rain and sea level rise for a tidal river estuary, Nat. Hazards, 102, 729–757, 2020. 

Radfar, S., Galiatsatou, P., and Wahl, T.: Application of nonstationary extreme value analysis in the coastal environment – A systematic literature review, Weather and Climate Extremes, 41, 100575, https://doi.org/10.1016/j.wace.2023.100575, 2023. 

Radfar, S., Mahmoudi, S., Moftakhari, H., Meckley, T., Bilskie, M. V., Collini, R., Alizad, K., Cherry, J. A., and Moradkhani, H.: Nature-based solutions as buffers against coastal compound flooding: Exploring potential framework for process-based modeling of hazard mitigation, Sci. Total Environ., 173529, https://doi.org/10.1016/j.scitotenv.2024.173529, 2024. 

Radfar, S., Maghsoodifar, F., Moftakhari, H., and Moradkhani, H.: Integrating Newton's Laws with deep learning for enhanced physics-informed compound flood modelling, arXiv [preprint], https://doi.org/10.48550/arXiv.2507.15021, 2025. 

Raissi, M., Perdikaris, P., and Karniadakis, G. E.: Physics-informed neural networks: A deep learning framework for solving forward and inverse problems involving nonlinear partial differential equations, J. Comput. Phys., 378, 686–707, 2019. 

Reichstein, M., Camps-Valls, G., Stevens, B., Jung, M., Denzler, J., Carvalhais, N., and Prabhat, F.: Deep learning and process understanding for data-driven Earth system science, Nature, 566, 195–204, 2019. 

Rezaie, A. M., Ferreira, C. M., Walls, M., and Chu, Z.: Quantifying the impacts of storm surge, sea level rise, and potential reduction and changes in wetlands in coastal areas of the Chesapeake Bay region, Nat. Hazards Rev., 22, 04021044, https://doi.org/10.1061/(ASCE)NH.1527-6996.0000505, 2021. 

Salvadori, G. and De Michele, C.: Frequency analysis via copulas: Theoretical aspects and applications to hydrological events, Water Resour. Res., 40, https://doi.org/10.1029/2004WR003133, 2004. 

Salvadori, G. and De Michele, C.: On the use of copulas in hydrology: theory and practice, J. Hydrol. Eng., 12, 369–380, 2007. 

Santiago-Collazo, F. L., Bilskie, M. V., and Hagen, S. C.: A comprehensive review of compound inundation models in low-gradient coastal watersheds, Environ. Model. Softw., 119, 166–181, 2019. 

Serafin, K. A., Ruggiero, P., Parker, K., and Hill, D. F.: What's streamflow got to do with it? A probabilistic simulation of the competing oceanographic and fluvial processes driving extreme along-river water levels, Natural Hazards and Earth System Sciences, 19, 1415-1431, 2019. 

Sousa, D. S., Silva, E. P., de MA Alves, C., Minoti, R. T., and Vergara, F. E.: Coupling data-driven agent-based and hydrological modelling to explore the effect of collective water allocation strategies in environmental flows, J. Hydrol., 652, 132670, https://doi.org/10.1016/j.jhydrol.2025.132670, 2025. 

Tanim, A. H., McKinnie, F. W., and Goharian, E.: Coastal compound flood simulation through coupled multidimensional modeling framework, J. Hydrol., 630, 130691, https://doi.org/10.1016/j.jhydrol.2024.130691, 2024. 

Tejaswi, A., Sahoo, B., Kale, R. V., Murty, P., and Mohanty, A.: A method for simulating coastal inundation and inland flooding by integrating inland hydrology with ocean hydrodynamics, Nat. Hazards, 121, 8827–8848, 2025. 

Terlinden-Ruhl, L., Couasnon, A., Eilander, D., Hendrickx, G. G., Mares-Nasarre, P., and Antolínez, J. A. Á.: Accelerating compound flood risk assessments through active learning: A case study of Charleston County (USA), Nat. Hazards Earth Syst. Sci., 25, 1353–1375, https://doi.org/10.5194/nhess-25-1353-2025, 2025. 

Tilloy, A., Malamud, B. D., Winter, H., and Joly-Laugel, A.: A review of quantification methodologies for multi-hazard interrelationships, Earth-Sci. Rev., 196, 102881, https://doi.org/10.1016/j.earscirev.2019.102881, 2019. 

Toyoda, M., Mori, N., Kim, S., Yoshino, J., and Haruyama, K.: Assessment of climate change impact on compound flooding considering typhoon intensification and astronomical tide in Ise Bay, Japan: a typhoon track ensemble approach, Coast. Eng. J., 1–15, https://doi.org/10.1080/21664250.2025.2500122, 2025. 

Velasquez-Montoya, L., Wargula, A., Nangle, J., Sciaudone, E., Smyre, E., and Tomiczek, T.: Hydrodynamics of a tidal inlet under gray to green coastal protection interventions, Front. Earth Sci., 10, 991667, https://doi.org/10.3389/feart.2022.991667, 2022. 

Verlaan, M. and Heemink, A. W.: Tidal flow forecasting using reduced rank square root filters, Stoch. Hydrol. Hydraul., 11, 349–368, 1997. 

Vona, I. and Nardin, W.: Oysters' integration on submerged breakwaters offers new adaptive shoreline protection in low-energy environments in the face of sea level rise, J. Geophys. Res.-Earth, 128, e2023JF007249, https://doi.org/10.1029/2023JF007249, 2023. 

Wahl, T., Jain, S., Bender, J., Meyers, S. D., and Luther, M. E.: Increasing risk of compound flooding from storm surge and rainfall for major US cities, Nat. Clim. Change, 5, 1093-1-097, https://doi.org/10.1038/nclimate2736, 2015. 

Wang, W., Wu, J., Simonovic, S. P., and Fan, Z.: An Integrated Trivariate-Dimensional Statistical and Hydrodynamic Modeling Method for Compound Flood Hazard Assessment in a Coastal City, Land, 14, 816, https://doi.org/10.3390/land14040816, 2025. 

Ward, P. J., Couasnon, A., Eilander, D., Haigh, I. D., Hendry, A., Muis, S., Veldkamp, T. I., Winsemius, H. C., and Wahl, T.: Dependence between high sea-level and high river discharge increases flood hazard in global deltas and estuaries, Environ. Res. Lett., 13, 084012, https://doi.org/10.1088/1748-9326/aad400, 2018. 

Wu, W., McInnes, K., O'Grady, J., Hoeke, R., Leonard, M., and Westra, S.: Mapping Dependence Between Extreme Rainfall and Storm Surge, J. Geophys. Res.-Oceans, 123, 2461–2474, https://doi.org/10.1002/2017JC013472, 2018. 

Wu, W., Westra, S., and Leonard, M.: Estimating the probability of compound floods in estuarine regions, Hydrol. Earth Syst. Sci., 25, 2821–2841, https://doi.org/10.5194/hess-25-2821-2021, 2021. 

Xu, H., Ragno, E., Jonkman, S. N., Wang, J., Bricker, J. D., Tian, Z., and Sun, L.: Combining statistical and hydrodynamic models to assess compound flood hazards from rainfall and storm surge: a case study of Shanghai, Hydrol. Earth Syst. Sci., 28, 3919–3930, https://doi.org/10.5194/hess-28-3919-2024, 2024. 

Xu, K., Wang, C., and Bin, L.: Compound flood models in coastal areas: a review of methods and uncertainty analysis, Nat. Hazards, 116, 469-496, 2023. 

Zahura, F. T. and Goodall, J. L.: Predicting combined tidal and pluvial flood inundation using a machine learning surrogate model, J. Hydrol., 41, 101087, https://doi.org/10.1016/j.ejrh.2022.101087, 2022. 

Zellou, B. and Rahali, H.: Assessment of the joint impact of extreme rainfall and storm surge on the risk of flooding in a coastal area, J. Hydrol., 569, 647-665, https://doi.org/10.1016/j.jhydrol.2018.12.028, 2019. 

Zhang, A. and Yu, X.: Development of a land–river–ocean coupled model for compound floods jointly caused by heavy rainfall and storm surges in large river delta regions, Hydrol. Earth Syst. Sci., 29, 2505–2520, https://doi.org/10.5194/hess-29-2505-2025, 2025. 

Zhu, L., Huguenard, K., Zou, Q.-P., Fredriksson, D. W., and Xie, D.: Aquaculture farms as nature-based coastal protection: Random wave attenuation by suspended and submerged canopies, Coast. Eng., 160, 103737, https://doi.org/10.1016/j.coastaleng.2020.103737, 2020. 

Zscheischler, J., Westra, S., Van Den Hurk, B. J., Seneviratne, S. I., Ward, P. J., Pitman, A., AghaKouchak, A., Bresch, D. N., Leonard, M., and Wahl, T.: Future climate risk from compound events, Nat. Clim. Change, 8, 469–477, 2018. 

Download
Short summary
Flooding in coastal areas often occurs when several mechanisms act together, causing compound flooding. Researchers increasingly use hybrid models that combine numerical models with statistical tools to study these events. Yet, the term “hybrid model” has been used inconsistently. This paper provides a clear definition and classification system, along with examples and technical challenges.
Share